
标签:
NBA2K22更强大的Mod是为喜欢该游戏的玩家准备的MOD文件,支持自定义游戏开屏图片以及游戏音乐Bgm自定义功能,还能够管理全部的MOD资源,方便玩家体验更多内容,感兴趣的玩家欢迎下载体验!

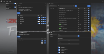
全新且更强大的GUI设计, 支持自定义主题(主题分享), Hook将作为框架为后续的插件提供GUI支持.
动态切换Mod全局开关, 补丁文件热加载(添加/修改/删除 Mod不再需要重启游戏).
支持同时使用多个Mod资源目录, 每一个Mod资源目录均可使用正则临时禁用指定Mod.
内置GUI支持游戏文件导出, 支持游戏文件加载日志(记录, 方便定位游戏文件, 并支持一键导出).
更强的插件支持, 支持ndl(NBA2K dll)(c++)插件, 支持 lua 脚本插件.(还正在开发中.. 后续将提供SDK和示例代码.)
将下载的压缩包解压到你的NBA2K22游戏目录(NBA2K22.exe所在目录)(即将其中 dinput8.dll,NBA2K_Hook.dll, NBA2K_Hook文件夹 以及 Mods 文件夹放入NBA2K21游戏目录.)
补丁文件放到Mods文件夹下即可加载。支持多mod目录, 可通过GUI自行配置.
NBA 2K22将整个篮球世界放到了你手中。开始“快速比赛”,在宛如真实的NBA和WNBA环境中与现实球队和球员展开交手。用现役球星和昔日传奇在“梦幻球队”中构建你专属的梦之队。在“辉煌生涯”中开始你个人的职业生涯,体验从草根到NBA的旅程。还能在“传奇经理”和“终极联盟”中过把高层瘾,展示你的管理水准。《NBA 2K22》:随心所欲。
厂商名称:

龙腾世纪审判流浪药师套装MOD39.5M58人在玩龙腾世纪审判流浪药师套装MOD是一款非常棒的为龙腾世纪审判游戏制作的套装MOD。这款MOD可以帮助玩家们在游戏中生成一套流浪药师的游戏女性套装,非常性感好看,喜欢的玩家们赶快来下载体验吧!
下载
最终幻想7重制版蒂法清纯淡妆MOD878KB260人在玩最终幻想7重制版蒂法清纯淡妆MOD是一款非常好用的游戏mod,通过这款mod,使用后就可以让蒂法在游戏中的脸上画上淡雅的妆容,让人物更加好看,感兴趣的朋友不要错过了,欢迎大家下载体验。
下载
我的世界泰坦生物模组12.3M270人在玩我的世界泰坦生物模组是一款针对游戏我的世界的mod整合包,通过这款整合包可以为玩家带来全新的泰坦级生物,相当于说给游戏增加了难度,喜欢高难度的朋友不要错过了,欢迎大家下载体验。
下载
我的世界幸运方块mod下载243KB1327人在玩我的世界幸运方块mod是热门游戏我的世界的一款游戏mod文件。不管是在游戏或是现实中,运气都是非常重要的,而我的世界幸运方块mod却可以给玩家在游戏中带来幸运,需要的朋友欢迎下载使用。
下载
我的世界连锁挖矿MOD汉化版112KB2744人在玩我的世界一键挖矿MOD是一款针对于我的世界游戏1.7.10最新制作的挖矿功能性MOD工具。这款MOD可以帮助玩家们轻松在我的世界的游戏中进行大幅提升挖矿效率,快速挖矿,让玩家们的游戏体验更好,喜欢的玩家们赶快来下载试试吧!
下载
我的世界侏罗纪公园MOD29.2M693人在玩我的世界侏罗纪公园MOD是一款为我的世界制作的最新地图整合包,为玩家们提供最新的侏罗纪公园元素的地图内容,完美还原侏罗纪公园的地形外貌并且还有多种类的恐龙,喜欢的玩家们赶快来下载体验吧!
下载
暗黑破坏神2工具箱2.4M186人在玩暗黑破坏神2工具箱是为喜欢该游戏的玩家准备的一款辅助工具,能够为玩家们提供许多的装备详细和合成方法,给你的游戏之旅带来更多的说明和帮助,让你玩的更加开心,感兴趣的玩家欢迎下载体验!
下载
暗黑破坏神2完美装备库856KB878人在玩暗黑破坏神2完美装备库是为喜欢该游戏的玩家准备的游戏模组内容,包括了多个版本功能最佳全面的装备库,让玩家能够体验到更加丰富的游戏内容,感兴趣的玩家不要错过了,欢迎下载体验!
下载
PokeMMO黑白Rom包223.6M19139人在玩PokeMMO黑白Rom包是专为喜欢玩口袋妖怪玩家所整理的ROM包,此Rom文件为用户整理了黑白ROM、火红和绿宝石ROM等,拥有要玩PokeMMO当前必需的ROM,还有可选的内容ROM和视觉ROM。
下载
破晓传说PS手柄按键提示符号MOD37KB2人在玩破晓传说PS手柄按键提示符号MOD是为喜欢该游戏的玩家准备的MOD文件,能够让你在使用手柄进行游戏时有对应的操作提示,让你更加了解自己的操作过程,有需要的玩家欢迎下载使用!
下载