
标签:
PDFlux浏览器插件目前支持Chrome浏览器和基于Chromium内核的Edge浏览器。
PDFlux Chrome插件(PDF表格智能提取神器)目前有支持macOS、Windows系统、小程序以及浏览器插件,可PDFlux能够智能识别PDF中的表格,一键拷贝到Word、Excel、PPT中。有需要的朋友快来下载体验吧。
1、下载PDFlux插件到本地,并解压;
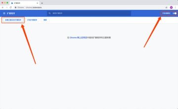
2、更多工具”中打开“扩展程序“,并确保“开发者模式”开启;
3、点击浏览器‘’扩展程序"界面中的“加载已解压的扩展程序”按钮,选择解压好的PDFlux插件文件夹;
4、刷新浏览器后开始使用。
浏览网页时,例如在“巨潮资讯网”中,点击右上角的PDFlux图标,扫码登录后,网页中即会出现”在PDFlux中打开“按钮。
点击”在PDFlux中打开“按钮,对应的PDF文件即会上传到PDFlux,等待上传完成即可在PDFluxWebtool中打开该文件。
目前支持的网站
1、巨潮资讯网
2、上交所(含科创板)
3、孔雀开屏(中国银行间交易商协会)
4、港交所披露易
5、东方财富网
计划支持的网站
1、证监会
2、新三 板
3、上海清算所
4、中国外汇交易中心暨全国银行间同业拆借中心
5、北京金融资产交易所
6、中国债券信息网
7、新加坡交易所
8、美国证监会SEC
厂商名称:

奥维互动地图免安装版最新版31.0M4012人在玩奥维互动地图是一款跨平台地图浏览器,支持iOS(iPhone、iPad)、Android、Windows、WindowsPhone、Web五大平台。集多种知名地图与一体,拥有强大的设计功能与地理信息展现技术,可满足各行各业地理信息规划的需求。欢迎下载使用。
下载
路路通时刻表电脑版4.0M152人在玩路路通时刻表电脑版是一款可以查询火车时刻表数据的应用软件,具有数据最准确、软件最小、功能最全、完全免费、更新最及时、操作最简单等特色!而且操作简单支持多个系统平台查看。
下载
鱼知凡工具箱40.1M2人在玩鱼知凡工具箱,支持编码加密、文字识别、日期处理、字符串转换等多种功能的工具箱软件,无需安装即可直接使用,操作简单,功能齐全,为用户带来更多便利。
下载
全能王弹窗广告拦截器1.7M6人在玩全能王弹窗广告拦截器,免费的广告拦截软件,占用空间小,功能齐全,有效识别广告,阻止弹窗,保护用户隐私安全。一键屏蔽广告,享受更贴心的广告拦截服务。
下载
无忧隐藏2.4M261人在玩无忧隐藏能够隐藏文件、文件夹、进程等,可用于隐藏游戏、聊天窗口等窗口,就连迅雷下载任务时也能轻松隐藏,无忧隐藏真可谓是保护隐私的绝佳工具。
下载
悟空游戏宝盒2M11人在玩悟空游戏宝盒是专为网页游戏玩家打造的必备利器,内置了最新最热门的网页游戏,提供最贴心的辅助工具,配备灵活的网页游戏加速设置,绝对是你最专业的网页游戏盒子选择。
下载
象棋巫师魔法学校3.2M105人在玩象棋巫师是一款免费的电脑象棋软件,它集象棋教学、对弈、棋谱编辑等功能于一体,这款电脑象棋软件拥有内置上千盘杀局习题,海量在线棋谱,上万棋局,百万局面,亿万残局,喜欢下象棋的小伙伴们快来免费下载使用吧!功能介绍:功能超强的中国象棋教学、电脑
下载
Hex Editor Neo Ultimate Edition19KB42人在玩这个软件程序体积虽然不大,但是功能十分强大,非常的全面,界面十分美观,非常容易使用。HexEditorNeoUltimate可以创建帮助你编辑十六进制,十进制,ASCII,float,double和二进制数据的应用程序。
下载
麦芽小达人点读笔最新版27.0M31人在玩麦芽小达人点读笔最新版是一款非常好用的学习软件,它的页面简洁,客户端软件功能十分强大,里面还有各种工具,是儿童学习的好帮手,感兴趣的朋友不要错过了,欢迎大家下载体验。
下载
小葫芦直播管家官方下载79.4M280人在玩小葫芦直播管家,让直播更精彩。小葫芦直播管家是由小葫芦社区发布的,拥有和OBS管家相似,支持插件安装、插件管理,以及聚宝盆等功能,并支持QQ、微信以及微博帐号登录。
下载